Skip to main content
Feedback

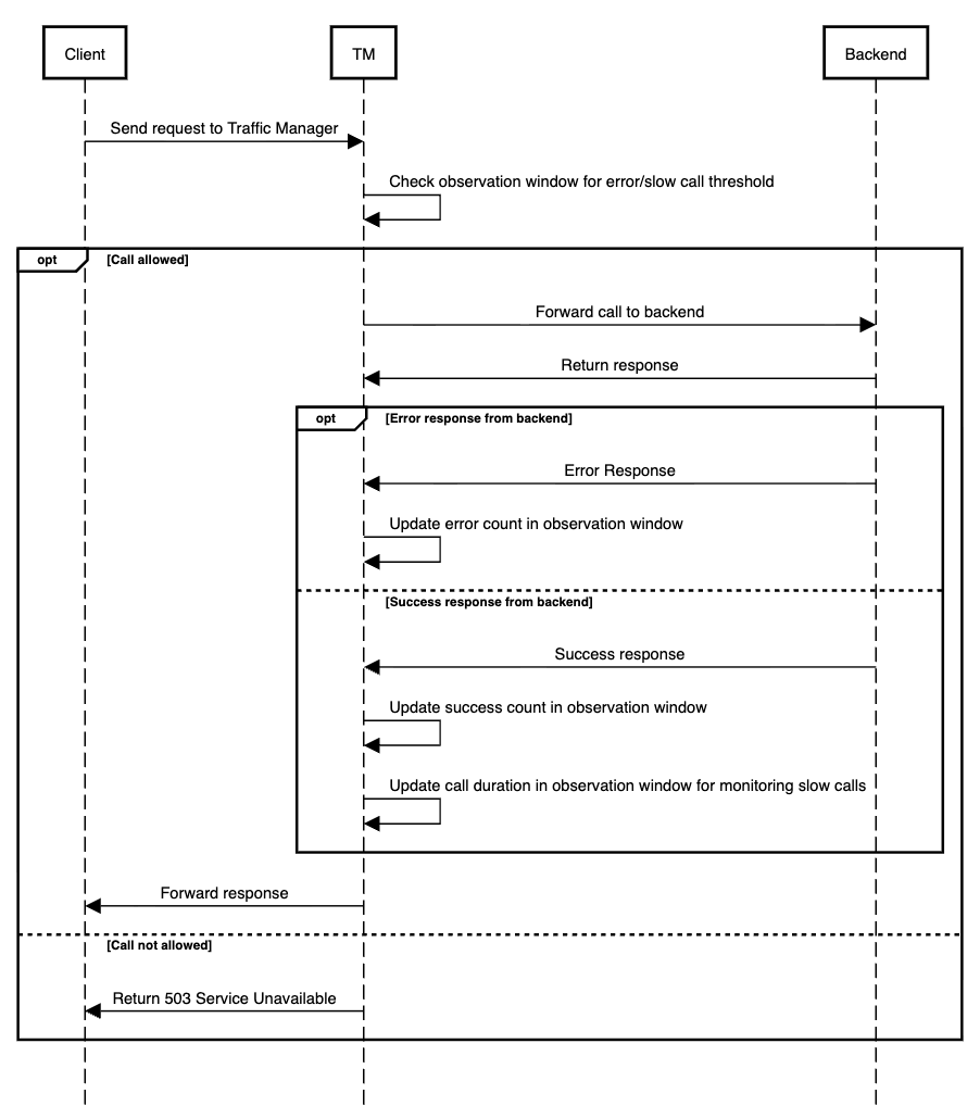
Design and Implementation

Sequence Diagram

Error Messages

Error NameError MessageHTTP Status CodeCause
503 Service UnavailableService Unavailable503Circuit trips when the response value exceeds the configured threshold value.
On this Page